D3pockets.2.0 log
主扇区:
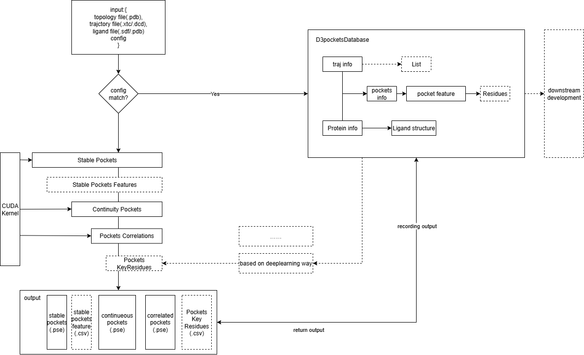
参数:
{
- topfile:拓扑文件,.pdb文件
- trajfile:轨迹文件,增加支持轨迹类型:.xtc,.dcd
- outputdir:输出目录
- logdir:日志目录
- gpus:指定GPU
- framesdir:帧文件路径
- pocket_detect params{
- bradius;
- sradius;
- stepsize;
- }
- ligand:配体文件
}
绘图模块:
对外接口模块:
文件操作模块:
-----------------------------------------------------------------------------------------------------------------------------------------
2025-11-17:正式写了,还是原来的原则,自顶向下;
绘图用draw还是plot呢?plot,
先就是稳定口袋的分析,检测口袋出来这一步骤很关键,先是选出代表帧。
哥们真的忍不了,直接写个detectpocket的核函数不好吗,还真不行,因为cluster过程是用的第三方的库。这样先过渡,用1:1:1的方式,聚类前面的可以用作为一个核函数,聚类用一个,聚类后面的用一个核函数。
2025-11-6:重新看一下代码,找一下思路。印象中,好像架构已经完成了,开始向外的构建了。要不再画一个架构图吧。
2025-11-13:开始编写D3pockets2.02版本,重新找回思路
